Szalagmenük/Szerkesztés szalagmenü
A Szerkesztés szalagmenün a felhasználók napi munkavégzéséhez szükséges funkciógombok érhetőek el, melyek egy kontrolling nézet létrehozását, módosítását, exportját illetve formázását teszik lehetővé. A funkciógombok a szalagmenün csoportokba vannak rendezve.
1. Műveletek funkciócsoport
Új kimutatás összeállításának elindítása, kimutatások bezárása mentés nélkül/mentéssel, új kimutatások mentése, meglévő nézetek felülírása, meglévő nézetek újként történő elmentése.
1.1. Nézet mentése/ Nézet mentése másként ablak
Ha egy korábban mentett kimutatáson módosítást hajtunk végre és a módosítást még nem mentettük el, illetve az új kimutatást még nem mentettük el . A tab fülön látható kimutatás megnevezése mellett egy csillag ikon jelenik meg ebben az esetben.
A Nézet mentés, Nézet mentése más néven, illetve a Nézetadatok módosítása menüpontra nyíló Nézet mentése ablak átalakult. Az ablakon belül külön Fülön érhető el a Kontrolling (asztali) nézetre és VAPP nézetekre vonatkozó mentési beállítások.
1.1.1. Nézet adatai fül, Nézet mentése ablak
A Nézet adatai fülön van lehetőség megadni a nézet nevét, jogosultsági beállításokat, esetleges buboréksúgó szövegét, illetve a nézetet itt is kedvenccé lehet tenni már mentéskor. A mentés helyeként bal oldali mappa struktúrából kiválasztott mappa neve is látható.
1.1.2. VAPP fül
A VAPP fülön a mobilapplikációhoz mentett nézetbeállítások érhetőek el.
A felépítés itt már nem változott, az eddig megszokott módon kell megadni a VAPP nézet (általános vagy törzs specifikus.) Megjelenés módját és Szűrésmódját. A mögöttes, kapcsolódó nézetek szintén a megszokott módon társíthatóak a fő VAPP nézetek mögé a Kapcsolódó mobil nézetek arra alkalmas nézetlistájának megnyitásával.
Lehetőségünk van az egyes nézetekhez lekérdezni az utolsó módosítás adatait, és a nézet háttér azonosítóját. Az előző információk mindegyike a Nézetadatok módosítása menüpont (kimutatás jobb egérgombos menüsor) hatására feljövő ablak státuszsorában található meg.
A státuszsor kiírja a bal oldalán, hogy pontosan mikor, és ki módosította utoljára a nézetet. Míg a jobb oldalon a nézetet pontosan azonosító ID szám olvasható ki. Ez utóbbi technikailag érdekes, ugyanis néha egy egyedi számmal praktikusabb azonosítani a nézetet. Az utóbbira egyébként szűrni is lehet a nézetek gyors keresésénél. A fenti funkciókat azonban csak az tudja elérni, akinél a k4_nezet_id személyi paraméter be van kapcsolva, azaz „1” értéket kapott.
2. Export, import lehetőségek
Kimutatások excel exportja, kimutatások xml struktúráinak exportja/importja, nyomtatási kép szerkesztése, azonnali e-mail küldés, nyomtatási kép lementésének funkciói.
2.1. Nézet exportálás/importálás (xml export, import)
Lehetőség van egy már létrehozott és elmentett kimutatás nézetét (sor, oszlop, szűrő, adat) lementeni xml kiterjesztésű fájlba, majd elküldeni (e-mailen, adathordozón) Kontrollingot használó kollégánknak. A lementett nézetet vissza lehet Kontrollingba tölteni (lementett fájlt ki kell tallózni, majd megnyitni). Ennek haszna, hogy annak a személynek, akinek elküldtük, nem kell újra „építeni” a kimutatást az elemekből, hanem már a kész kimutatást tudja lekérni saját adatbázisában.
3. Egyéb hasznos funkciók
Nyomtatási funkciók, kimutatások nyomtatási képének szerkesztése, mentése különböző formátumban, exportálási lehetőségek, azonnali e-mail küldés.
4. Grafikon szerkesztése
Kimutatások teljes tartalmára, vagy az általunk kijelölt kimutatás részekre grafikon szerkesztése, grafikon sémák mentése.
A Grafikonok szerkesztés felülete a Szerkesztés szalagmenü Grafikon mutatása funkciógombjával nyitható meg.
A grafikonok készítése esetén több grafikon megjelenítést is elmenthetünk egy-egy nézethet, és ezek közül alapértelmezetté tehetünk egyet. Az így alapértelmezett grafikon töltődik be grafikonos megjelenítéskor automatikusan.
4.1. Grafikonok elérése
A Kontrolling nézeteinek fa struktúrájában kék színnel, és aláhúzással jelennek meg azok a nézetek, amelyekhez már mentésre került legalább egy grafikonos megjelenítés.
4.3. Grafikon szerkesztő felülete
A grafikon szerkesztő ablak a háttérben a programnézetenként külön, önálló grafikonos megjelenítést alkalmaz nézetenként. Ez így gyorsabb kezelést, egyszerre több grafikon egyszerre nyitva tartását eredményezi.
A nézethez tartozó grafikont megnyitva, annak kezelőfelülete önálló komponensként nyitható meg a jobb oldalról (vagy az eddig megszokott F6 billentyűvel).
A kezelőfelület nagy teret kapott az átláthatóság miatt, ami lefelé görgethető (és így kényelmesen berendezett) felületekkel dolgozik. Az egyes panelek is külön nyílnak meg a háttérben (azaz az egyik megnyitásakor a többi automatán bezáródik, amennyiben a panel fejlécére kattintunk).
Amennyiben a grafikon paneleket a lefelé mutató nyíllal nyitjuk meg, akkor a következő panel megnyitásakor nem csukódik be az előző panel sem.
4.3.1. Diagram panel
A kezelőfelület alapértelmezetten mindig a Diagram panellel indul. A diagram típusok közül csúszka segítségével vagy görgetéssel navigálva választhatunk.
4.3.2. Láthatóság szabályozása
A diagram egyes objektumainak láthatóságáért felelős jelölő négyzetek szerepét egységesen kis szemecske kapcsolók vették át, amelyek jellemzően a panelek jobb oldali részén egymás alatt kaptak helyet. A láthatóság szabályzása egyúttal kiterjesztésre került több olyan elemre is, amely támogatta ezt a funkciót.
4.3.3. Megjelenés panel
A diagram megjelenítését mostantól egy új gyári megoldással is hangolhatjuk, az ún. palettával. Ez lehetőséget ad arra, hogy ne elemenként (pl. oszloponként, vonalanként) állítsunk színt a grafikonon, hanem témák szerint és ezen belüli megjelenítések szerint lehet egy mozdulattal teljes színskálát alkalmazni.
Fontos tudni, hogy a korábbi komponens stíluson alapuló megjelenítés is megmaradt, ám ez sok esetben a palettával ütközhet, hiszen mindketten ugyanazokat szabályozzák. Ennek kezelhetősége kapcsán helyet kapott két alapértelmezést biztosító gomb is.
Az egyik a stílus témákat és színezéseket, a másik a palettabeállításokat állítja vissza alapértelmezettre. Ezek segítségével váltogatható a kétféle megközelítés (Amennyiben például stílus téma van beállítva, de palettát szeretnénk használni, akkor az alapértelmezés gombbal visszaállítjuk a stílust, majd használható a paletta beállítás. Ugyanez fordítva is működik.).
4.3.4. Értéksorozatok panel
Az értéksorozatok mindig az aktuális grafikon szerint frissülnek
Értéksorozatoknál további formázási opciók állíthatóak be.
4.3.5. Jelmagyarázat panel
A Jelmagyarázat panel új vizuális elrendezésért és igazításért felelős felületet kapott, amely így átláthatóbb kezelést biztosít. A jelmagyarázat formázása mellett továbbra is elérhető funkciók a jelmagyarázat kikapcsolhatósága, ahol a grafikonon megjelenített adatokat tudjuk elrejteni. A jelmagyarázat panelje mostantól sokkal jobban testre szabható, cím adható a panelnek, szabályozható a színe, valamint annak kerete is beállítható (megjelenítés, szín és vastagság szerint).
4.3.6. Cím panel
A Cím panel felhasználóbarát elrendezést kapott, mivel a grafikon címe egymás alatti szintekből állhat, így a le-fel léptetéssel váltogathatók a szintek, valamint (a korábbiakkal ellentétben) egyből az 1. szintet kezeli a felület.
További szint hozzáadásával alcímek fűzhetőek hozzá.
A címek a grafikon elrendezésen jobbra, balra, középre igazíthatóak, illetve formázhatók.
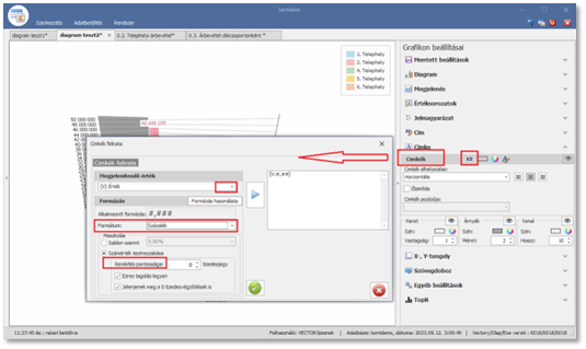
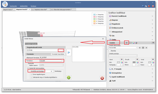
4.3.7. Címke panel
A címke kezelés is megújult, a címkék teljesen testre szabhatók lettek. Állítható mostantól a címke kerete, árnyékolása, valamint vonalazása. A keret esetén megadható annak színe, vastagsága és láthatósága. Az árnyék esetén a láthatóságon túl színt és méretet is állíthatunk. A címkét az egyes grafikonrésszel összekötő vonal esetén szintén megadható annak színe, hossza, illetve láthatósága.
4.3.8. X-, Y- tengely panel
A tengelyekhez bekerült egy új opció: mostantól logaritmikus megjelenítés is adható. Ez kimondottan numerikus értéktípusnál alkalmazható, és a nagyságrendben jelentősebben eltérő értékek esetén nyújthat például részletgazdagabb megjelenítést.
A tengelyek esetén a rácsvonal is testre szabható lett. Ennek segítségével az alapértelmezett felosztásszámot is állíthatjuk, de aktiválhatjuk a váltósoros megjelenést is.
4.3.9. Szövegdoboz panel
Szövegdoboz panel megnyitásával továbbra is felhelyezhető a diagram megjelenítésre szövegdoboz a megszokott jobb klikkes helyi menü indításával.
A szövegdobozoknál új lehetőségként a már felhelyezett szövegdobozra duplán kattintva azonnal szerkeszthető annak szövegezése.
A Szövegdoboz panelről továbbra is dupla kattintással érhető el a szövegdoboz tartalmának formázási és elrejtési lehetősége.
4.3.10. Egyéb beállítások panel
Az egyéb beállítások résznél állítható lett a perspektiv megjelenítés, aminek a 3D-s grafikonoknál van jelentősége. Ezzel szabályozható a perspektivitás szöge, amellyel szinte axonometrikussá is tehető a diagram, vagy éppen intenzívebb rálátású perspektiv megjelenést is adhatunk.
3D-s diagram típusoknál továbbra is elérhető a robbantott ábra:
Ugyanitt található a 3D-s diagramok további alakzat formázása:
4.3.11. Érték formázási lehetőségek
Minden érintett adatnál a korábbi kerekítésért felelős felületet kivezettük. Helyette egy a gyári lehetőségeket kiaknázó felület került bevezetésre. A felület valamennyi értékmegjelenítésért felelős formulát tartalmaz, de teljesen szabadon kézzel is írható.
Tud egyszerre értéket és feliratot is megjeleníteni, ki lehet fejezni százalékos értéket, és százalékosan meg is jeleníteni azt akár önállóan, akár az értékadattal együtt.
Tetszőleges kifejezés is kiíratható a számértékek mellé a segítségével.
Működését tekintve 2 részből áll egy-egy formula:
Az egyik a változó, hogy mit szeretnénk megjeleníteni. Ez a felület bal felső részén választható ki.
A másik rész a formázás. Ez a felület bal alsó részén található, egy kapcsológomb segítségével opcionálisan ki-, bekapcsolható a használata.
A felület a grafikonhoz gyári kezelés által is használt elemeket kínálja, de kézzel bármi megadható.
A formázó felület működtetésekor tehát a jobb oldali részt szerkesztjük. Ehhez ad segítséget a bal oldali rész, amelynek felső részén a megjelenítendő adat választható ki, alsó részén pedig formázás adható hozzá. A középső kék háromszög gomb állítja össze a formulát, amit beágyaz a jobb oldali formázásba.
A jobb oldali részen a kurzor pozíciójával választhatjuk ki, hogy melyik formularészt kívánjuk módosítani éppen. Mindemellett manuálisan is írhatunk bele tetszőleges konstans információkat (pl mértékegység, pénznem).
4.3.12. Elrendezés újdonságok Egyéb beállítások panelen
Azoknál az eseteknél, amikor a grafikon több kisebb grafikonrészletből áll (jellemzően a kördiagramnál a sok kis kör esete), bevezetésre került az elrendezésért felelős néhány beállítási lehetőség.
Az egyéb beállításoknál található irány segítségével beállíthatjuk, hogy a sok kisebb objektum (pl. a kis kör diagramok) milyen irányban kerüljenek felsorolásra, míg a dimenzió segítségével azt szabályozhatjuk, hogy mindez hány sorban vagy oszlopban történjen. Így pl. beállíthatjuk, hogy vízszintesen 2 sorban jelenjenek meg a körök.
Lehetőség van néhány típusnál (pl kördiagram) a diagram elforgatására, így személyre szabható így is annak megjelenése. Megadható egyúttal a felsorolás iránya is, amit az óramutató járásához viszonyítva kell érteni. Ez utóbbi a körcikkek felsorolását jelenti.
4.3.12. TopN panel
Bevezetésre került a diagram esetén is a felső N elem (TopN) kezelése, amely külön panelt is kapott. Ezt aktiválva megadható, hogy mennyi Top elemet jelenítse meg (Darabszám) a diagram.
A TopN megjelenítés +1 elemmel egészül ki abban az esetben ha az "Egyebek megjelenítése" opció segítségével a többi kimaradt értéket is szeretnénk egyben látni. Ez utóbbi esetben átírható annak neve az alapértelmezett "Egyebek"-ről tetszőlegesre. A TopN képzés módja is szabályozható.
4.4. Mentés másként ablakban Grafikon másolása opció
A kontrolling programban, ha egy mentett nézetet mentünk más néven, akkor a Nézet mentése ablakban beállítható, hogy a nézethez tartozó grafikon beállításokat is "másoljuk".
A Nézet mentése ablakban a "Grafikon beállítások másolása" jelölőnégyzet bepipálva, az új nézethez az eredeti nézet grafikon beállításait is másoljuk.
A jelölőnégyzet csak Pivot és "Tárolt eljárás alapú" nézetek esetén jelenik meg.































