Speciális tematika: Munkaidő tematika
Speciális tematika érhető el kontrollingban Munkaidő megnevezéssel.

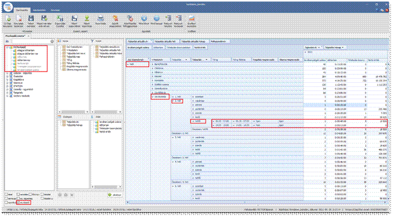
A Munkaidő tematika adott modulban rögzítéssel és/vagy módosítással eltöltött időtartamot tevékenység számát esetlegesen bizonylatokon szereplő tételszámok részletezését monitorozza. A kimutatás számos szempont alapján rendezhető, csoportosítható, szűrhető. Telephelyenként, felhasználónként éves, havi, heti napi esetlegesen órás/félórás bontásban jeleníthető meg a munkaidő eloszlása.
A tevékenységgel kapcsolatban két Munkaidőben elérhető mező jelentése a következő
Rögzítés-e/ Rögzítés megnevezése mező jelentése: adott modulban rögzített a felhasználó bizonylatot vagy módosított
- igen: rögzítés
- nem: módosítás
Sikeres-e /Sikeres megnevezés mező jelentése: adott modulban rögzítettük a bizonylatot vagy a elvetettük a rögzítést/módosítást
- igen: rögzítés
- nem: elvetés
Munkaidő tematika abban az esetben érhető el Kontrollingban, amennyiben Vectoryban be van kapcsolva a munkaidő naplózása (munkaido_log rendszerparaméter). A Tematika bekapcsolását mindenképp Terméktámogatás oldalon kell jelezni felénk, a tematika engedélyezését mi állítjuk be.
A Vectoryban a naplózás bekapcsolás lassulást okozhat Vectory munkavégzés közben.
Azt is fontos megemlíteni, hogy a kimutatott idő csak a Vectory munkavégzést jeleníti meg, a dolgozók valós munkavégzését (Vectoryn kívüli tevékenységek, a bizonylatok rögzítésig vezetnek) nem tudja visszaadni.